
随着学习用品行业的蓬勃发展和消费者对个性化产品需求的持续增长,特色学习用品的市场规模不断扩大。然而在传统销售模式下,学习用品的流通主要依赖线下实体店铺或第三方电商平台,存在运营成本高、品牌辨识度低、用户触达效率不足、库存管理粗放等突出问题。尤其是中小型学习用品商家,受限于平台规则和高额佣金,难以建立自有的私域流量和品牌闭环。因此,开发一套功能完善、支持自营运营的学习用品商城系统成为迫切需求。
针对上述问题,本项目设计并实现了一套基于SpringBoot与Vue的学习用品商城系统。系统采用前后端分离架构,前端通过角色路由守卫区分用户端与管理端两套界面,用户端面向普通消费者,管理端面向平台管理人员,后端统一提供RESTful API接口。后端基于Spring Boot2与MyBatis-Plus构建,采用Sa-Token实现无状态身份认证与权限管理,前端采用Vue2与Element-UI实现现代化交互界面。核心业务涵盖商品浏览与分类筛选、购物车管理、在线下单与订单全流程管理、退货退款处理、物流信息跟踪等完整电商链路。系统基于角色权限控制,划分为管理员和顾客两种角色,顾客可在线浏览商品、加入购物车、提交订单并完成支付,管理员负责商品运营、订单处理、采购管理和系统维护。此外,系统集成了基于协同过滤的个性化推荐算法和ECharts数据可视化分析,在智能推荐与数据分析方面提供了丰富的功能支撑。
本项目的实现对于推动学习用品线上化销售、降低商家运营成本具有重要意义。系统通过自营商城模式帮助学习用品商家建立私域流量闭环,有效规避了第三方平台的高额佣金和流量依赖问题;通过协同过滤推荐算法实现"猜你喜欢"的个性化推荐,提升用户发现商品的效率和购物体验;通过完整的采购-库存-销售链路管理和数据可视化分析,帮助管理者科学决策、优化库存配置,为学习用品的数字化运营提供了有力的技术支撑。
关键词:学习用品、学习用品商城
课题列表:
本系统包含用户端与管理端。用户端面向普通消费者,提供商品浏览、购物车、在线下单与支付等完整购物体验;管理端共设 1 种角色:管理员。各端功能如下:
管理端共设 1 种角色:管理员。各角色拥有的全部功能如下:
基于协同过滤的个性化推荐引擎:系统实现了基于用户的协同过滤推荐算法,通过构建用户-商品评分矩阵,利用余弦相似度计算用户间的偏好相似性,取TopK相似用户的购买行为进行加权预测,为每位用户生成个性化的"猜你喜欢"推荐列表,有效提升商品发现效率和用户转化率。
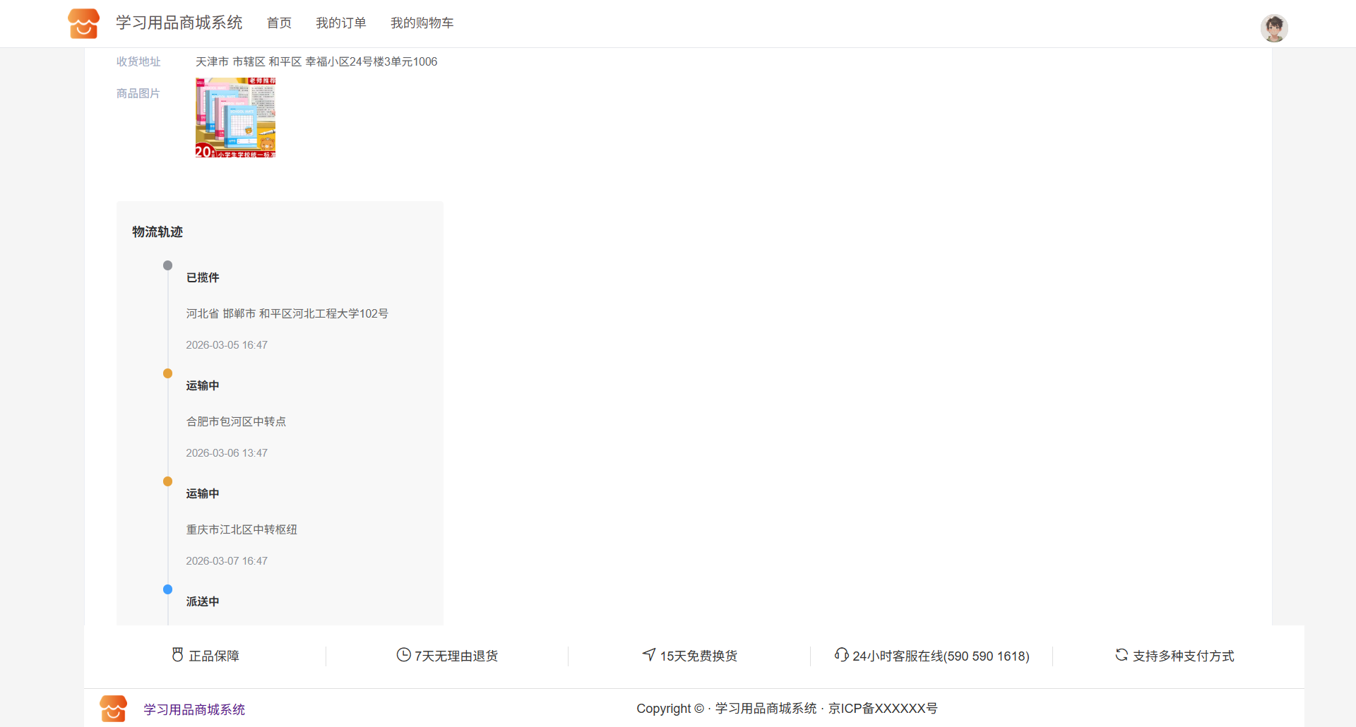
物流信息跟踪与轨迹生成:系统设计了完整的物流跟踪模块,管理员发货时录入物流基本信息,系统自动生成模拟物流轨迹(已揽件→运输中→派送中→已签收),从预设物流中心随机选取中转站点构建真实感的轨迹链路,用户端可实时查看订单的物流流转状态,增强了购物体验的完整性。
基于ECharts的运营数据可视化分析:使用ECharts图表库对平台核心运营数据进行多维可视化展示,包括订单数量和销售金额的日期折线图以及商品分类占比环形图,支持自定义日期范围查询。结合数字动画组件展示今日订单数、今日销售额等关键指标,为管理者提供直观的数据分析支持。
完整的采购-库存-销售供应链管理:系统实现了从供应商管理、采购入库、库存监控到销售出库的完整供应链管理闭环。采购模块记录每笔采购订单的供应商、数量和入库状态,库存模块支持最低库存预警机制,通过数据库定时任务自动监控库存状态并标记库存紧张商品,帮助管理者及时补货。
基于Sa-Token的安全认证与会话管理:系统采用Sa-Token轻量级认证框架,实现了无状态Token认证、用户封禁、会话管理等安全功能。配合前端Vue Router路由守卫和角色权限拦截,根据用户角色动态控制页面访问权限,顾客和管理员各自仅能访问对应的功能模块,保障了系统的安全性和数据隔离性。


👉 源码直达、追求性价比的用户
👉 多数用户选择,更省心更安心