
💡 本项目由站长原创开发,采用最新技术栈,功能完善且持续迭代升级。全网独家首发,原创不易,请大家支持正版。未经允许禁止传播或商用,侵权必究。
本系统是一套面向高校和培训机构的智能化在线考试管理平台,旨在解决传统考试模式中存在的效率低、成本高、缺乏灵活性与数据分析能力不足等问题。随着在线教育的快速发展和数字化考试需求的提升,传统的纸质化考试方式已难以满足现代教学与考核的需求。本系统应运而生,致力于通过技术创新推动教育考试的数字化转型。
系统采用 B/S 架构 与 前后端分离模式:前端使用 Vue3 + Element Plus 构建现代化交互界面,后端基于 Spring Boot3 + MyBatis Plus 实现高效业务处理,数据库采用 MySQL 8 存储核心数据。整体架构充分考虑了系统的扩展性、可维护性和安全性。
本系统基于 RBAC 权限控制模型,科学划分为 管理员、教师、用户 三类角色。管理员负责系统管理与运维;教师负责题库建设、考试发布与成绩评定;用户参与考试、提交答卷并查询成绩。
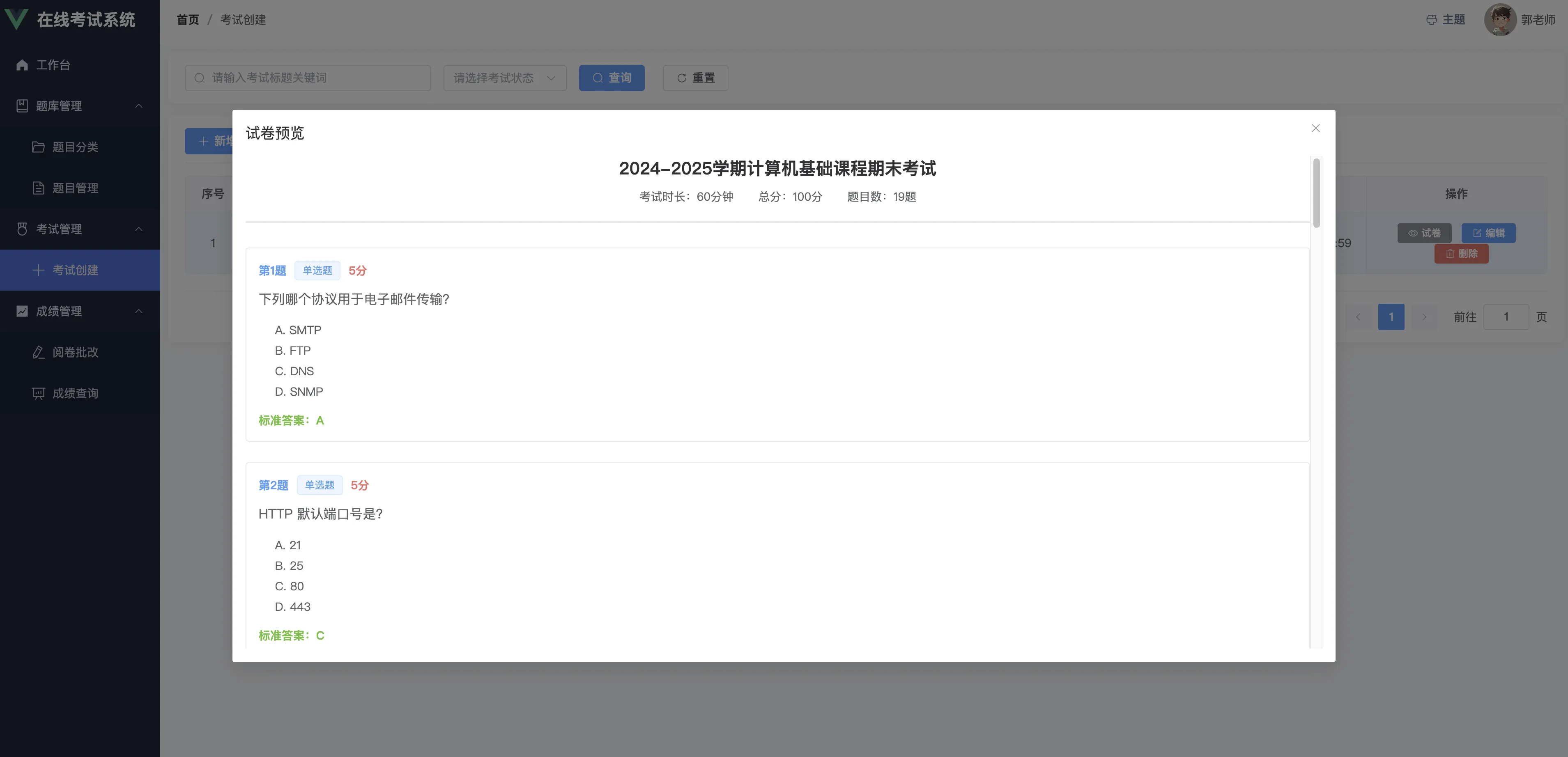
本系统提供题库管理、考试管理、成绩管理、在线答题等核心功能,并支持基于 ECharts 的可视化数据分析,实现从题目管理到考试组织再到结果分析的完整闭环流程。
本系统分为 用户、教师、管理员 三种角色,功能划分清晰,业务逻辑完整:
系统采用 SpringBoot3 + Vue3 技术栈,采用前后端完全分离开发模式,提高了系统开发效率与维护灵活性,利于后续功能拓展和业务集成。
通过引入考试圈子功能,创新性地将学习交流、生活分享与考试资讯融合,打造一个兼具学习支持与社区互动的综合平台。
支持用户在线答题、自动判分(选择题、判断题),同时支持教师人工阅卷(简答题),实现自动化与人工结合的智能阅卷模式。
使用 ECharts 图表库对考试系统平台关键数据进行数据可视化展示,辅助教师与管理员优化教学。
系统实现了基于角色的访问控制模型(RBAC),不同角色拥有不同功能权限。结合 JWT Token 与 Vue Router 守卫机制,保证了系统安全性与数据隔离性。
系统提供多种主题风格切换功能,用户可根据个人喜好自由选择界面配色与风格,打造专属的使用体验。通过多样化的界面主题,不仅提升了平台的个性化与趣味性,也让系统在同类产品中更具差异化与独特性。



👉 源码直达、追求性价比的用户
👉 多数用户选择,更省心更安心